是不是经常被PDF文件处理搞得头大? 想转换格式、合并文件,要么操作复杂,要么得花钱买会员,简直太烦人了!
今天分享一个非常好用的网站,能完美解决这些问题,而且完全免费,不用注册,人人都是VIP,赶紧来看看!
![图片[1]-免费无限用的PDF处理网站,不用注册 【M091】-知峰社](https://www.dqmz.cn/wp-content/uploads/2025/09/19-340-.webp)
PDF派 无限使用,永久免费
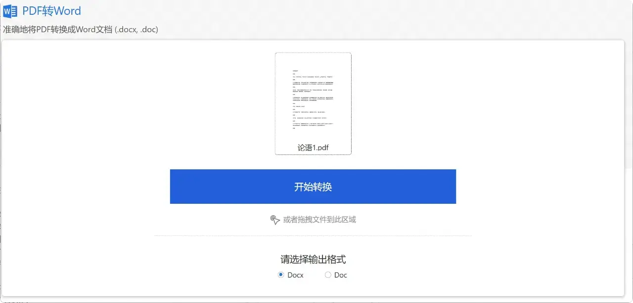
pdf派在线转换软件功能很多。你可以把PDF转换成Word、Excel、PPT、图片等各种格式
![图片[2]-免费无限用的PDF处理网站,不用注册 【M091】-知峰社](https://www.dqmz.cn/wp-content/uploads/2025/09/19-340-1-1.webp)
操作很简单,直接把文件拖进去就行
![图片[3]-免费无限用的PDF处理网站,不用注册 【M091】-知峰社](https://www.dqmz.cn/wp-content/uploads/2025/09/19-340-1-2.webp)
转换好的文件还能免费下载
![图片[4]-免费无限用的PDF处理网站,不用注册 【M091】-知峰社](https://www.dqmz.cn/wp-content/uploads/2025/09/19-340-1-3.webp)
其他格式的文件也能轻松转成PDF。
![图片[5]-免费无限用的PDF处理网站,不用注册 【M091】-知峰社](https://www.dqmz.cn/wp-content/uploads/2025/09/19-340-1-4.webp)
除了转换,它还能解锁、拆分、旋转、压缩、加密、合并PDF 等等
![图片[6]-免费无限用的PDF处理网站,不用注册 【M091】-知峰社](https://www.dqmz.cn/wp-content/uploads/2025/09/19-340-1-5.webp)
日常用到的功能这里都有
![图片[7]-免费无限用的PDF处理网站,不用注册 【M091】-知峰社](https://www.dqmz.cn/wp-content/uploads/2025/09/19-340-1-6.webp)
要是你经常要处理文件,这个网站绝对能帮大忙,快收藏起来吧!
© 版权声明
1 本站永久域名:
zhifengshe.com
【知峰社全拼】建议收藏,防走失!
2 可能会帮助到你: 网盘拉新 | 认识知峰 | 系统搭建
3 如若转载,请注明文章出处:
4 本站不对内容的真实性、完整性、时效性作出任何保证,仅供个人学习研究使用
5 加知峰微信:6520875,免费领取《5个新手可做的社群副业项目》,含详细视频教程+避坑指南,认真执行,每月多赚2000-5000
2 可能会帮助到你: 网盘拉新 | 认识知峰 | 系统搭建
3 如若转载,请注明文章出处:
4 本站不对内容的真实性、完整性、时效性作出任何保证,仅供个人学习研究使用
5 加知峰微信:6520875,免费领取《5个新手可做的社群副业项目》,含详细视频教程+避坑指南,认真执行,每月多赚2000-5000
THE END










![工程师必备!很实用的多Ping软件,告别单IP测试烦恼 [M100]-知峰社](https://www.dqmz.cn/wp-content/uploads/2025/09/23-354-.webp)

![PDF转换、加密、压缩,统统搞定!这款工具你一定需要! [M146]-知峰社](https://www.dqmz.cn/wp-content/uploads/2025/10/21-449-.webp)
![一个万能工具箱搞定截屏、翻译、录屏等8大功能,非常厉害 [M106]-知峰社](https://www.dqmz.cn/wp-content/uploads/2025/09/27-367-.webp)











